Migração de Tabelas: mudanças entre as edições
Ir para navegação
Ir para pesquisar
imported>Alexandre |
imported>Alexandre |
||
| Linha 100: | Linha 100: | ||
**** '''[[Importação de Plano de Contas]]''' | **** '''[[Importação de Plano de Contas]]''' | ||
**** '''[[Importação de Itens Patrimoniais]]''' | **** '''[[Importação de Itens Patrimoniais]]''' | ||
*** '''[[Monitoramento]]''' | |||
*** '''[[Agendamentos]]''' | |||
Edição das 13h08min de 27 de novembro de 2014
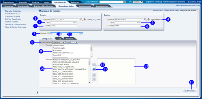
Passo a passo
| Sequência | Campo | Descrição |
|---|---|---|
| 1 | Migração de tabelas | Selecione a transação. |
| 2 | Esquema | Informe ou selecione o esquema a ser transferido. |
| 3 | Ano | Informe o ano do esquema a ser transferido. |
| 4 | Cliente | Informe o cliente. |
| 5 | Esquema | Informe ou selecione o esquema de destino. |
| 6 | Ano | Informe o ano do esquema de destino. |
| 7 | Cliente | Informe o cliente. |
| 8 | Tipo de Operação | Escolha o tipo de operação. |
| 9 | Pacotes | Selecione o pacote. |
| 10 | Tabelas | Selecione a(s) tabela(s) a ser(em) transferida(s). |
| 11 | Botão seta simples | Transfere individualmente. |
| 12 | Botão Seta dupla | Transfere o conjunto de tabelas. |
| 13 | Unidade ETL | Barra de progressão do processo de transferência. |
| 14 | Log | Clique para visualizar a log. |
| 15 | Botão Transferir | Clique para executar a transferência da(s) tabela(s). |