Migração de Tabelas: mudanças entre as edições
Ir para navegação
Ir para pesquisar
imported>Roberto.araujo Sem resumo de edição |
imported>Roberto.araujo Sem resumo de edição |
||
| Linha 1: | Linha 1: | ||
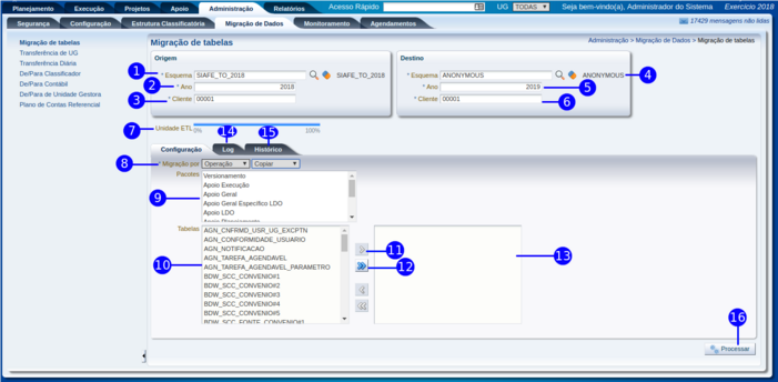
[[imagem:migracao de tabelas.png|| | [[imagem:migracao de tabelas.png||701px|]] | ||
Iniciar Exercício | Iniciar Exercício | ||
Edição das 12h35min de 1 de outubro de 2018
Iniciar Exercício
Passo a passo
| Sequência | Campo | Descrição |
|---|---|---|
| 1 | Migração de tabelas | Selecione a transação. |
| 2 | Esquema | Informe ou selecione o esquema a ser transferido. |
| 3 | Ano | Informe o ano do esquema a ser transferido. |
| 4 | Cliente | Informe o cliente. |
| 5 | Esquema | Informe ou selecione o esquema de destino. |
| 6 | Ano | Informe o ano do esquema de destino. |
| 7 | Cliente | Informe o cliente. |
| 8 | Tipo de Operação | Escolha o tipo de operação. |
| 9 | Pacotes | Selecione o pacote. |
| 10 | Tabelas | Selecione a(s) tabela(s) a ser(em) transferida(s). |
| 11 | Botão seta simples | Transfere individualmente. |
| 12 | Botão Seta dupla | Transfere o conjunto de tabelas. |
| 13 | Unidade ETL | Barra de progressão do processo de transferência. |
| 14 | Log | Clique para visualizar a log. |
| 15 | Botão Transferir | Clique para executar a transferência da(s) tabela(s). |
