Execução de PD: mudanças entre as edições
Ir para navegação
Ir para pesquisar
imported>Alexandre |
imported>Alexandre Sem resumo de edição |
||
| Linha 1: | Linha 1: | ||
[[imagem:execuçao de PD.png|thumb|800px|]] | |||
==Definição== | ==Definição== | ||
Nesta transação serão executadas as PD programadas, podendo serem executadas por tipo de favorecido, favorecido, data ou intervalo de programação, valor ou intervalo entre valores, número de PD ou intervalo entre PD. | Nesta transação serão executadas as PD programadas, podendo serem executadas por tipo de favorecido, favorecido, data ou intervalo de programação, valor ou intervalo entre valores, número de PD ou intervalo entre PD. | ||
==Passo a passo== | ==Passo a passo== | ||
{| class="wikitable" | {| class="wikitable" | ||
Edição das 13h38min de 29 de setembro de 2014
Definição
Nesta transação serão executadas as PD programadas, podendo serem executadas por tipo de favorecido, favorecido, data ou intervalo de programação, valor ou intervalo entre valores, número de PD ou intervalo entre PD.
Passo a passo
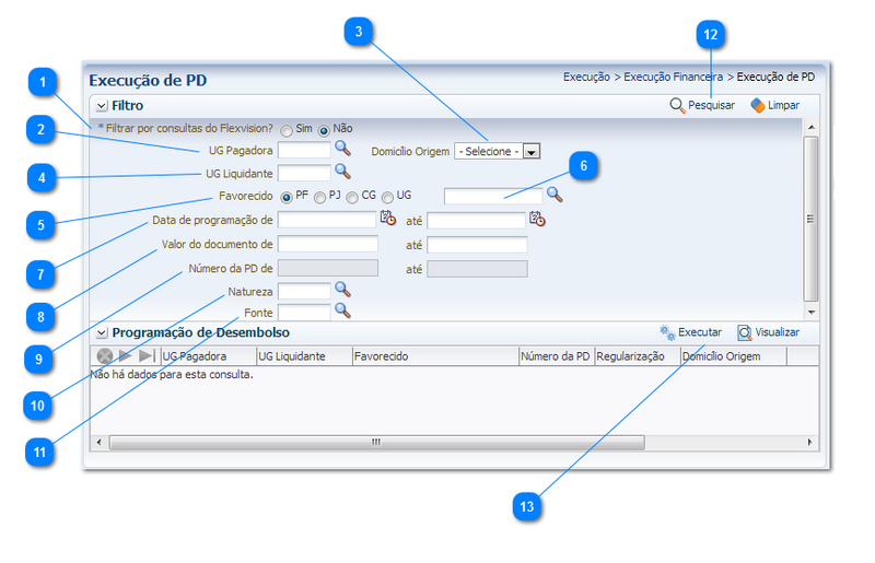
| Sequência | Campo | Descrição |
|---|---|---|
| 1 | Filtro | Assinalar se será utilizada consulta do Flexvision. |
| 2 | UG Pagadora | Código cadastrado no sistema, que define a Unidade Gestora da Administração responsável pela execução programação de desembolso. |
| 3 | Domicílio de Origem | Informe ou selecione o domicílio bancário de origem clicando sobre o ícone lupa. Campo composto pela agência bancária e a conta corrente bancária. |
| 4 | UG Liquidante | Código cadastrado no SIGEFES, que define a Unidade Gestora da Administração responsável pelo pagamento da programação de desembolso. |
| 5 | Favorecido | Selecione o tipo de favorecido. |
| 6 | Favorecido | Informe ou selecione o código do favorecido, ou seja, quem irá receber. |
| 7 | Data de programação de | Informe o intervalo de datas de programação para utilização como filtro de seleção das PDs. |
| 8 | Valor do documento de | Informe o intervalo de valores de documentos para utilização como filtro de seleção das PDs. |
| 9 | Número da PD de | Informe o intervalo de documentos para utilização como filtro de seleção das PDs. |
| 10 | Natureza | Informe ou selecione a natureza da PD. |
| 11 | Fonte | Informe ou selecione a fonte de recurso da PD. |
| 12 | Pesquisar | Clique no botão executar para a geração das ordens bancárias. |
| 13 | Executar | É o botão final para geração das ordens bancárias. |
- Sistema Computacional
- Execução
- Execução Financeira
- Acompanhamento de Execução de PD
- Código de Barras
- Conciliação Bancária
- Conciliação Bancária Mensal
- Conciliação de OB
- Consultar CADIN
- Envio de OB
- Execução de PD
- Geração de Arquivo de Credores
- Geração de RE
- Guia de Devolução
- Guia de Recolhimento
- Liberação de Cotas Financeiras
- Lista de Favorecidos para OB
- Modelo de Projeção de Execução Financeira
- Nota de Aplicação e Resgate
- OB Orçamentária
- OB de Dedução
- OB de Retenção
- OB de Transferência
- OB Extra-orçamentária
- PD Orçamentária
- PD de Dedução
- PD de Retenção
- PD de Transferência
- PD Extra-orçamentária
- Projeção de Execução Financeira
- Registro de Envio
- Relação de Envio
- Visualizar Arq. de Validação de Credores
- Execução Financeira
- Execução