Receitas de Multas e Juros de Mora: mudanças entre as edições

De Wiki Siafe
Ir para navegação Ir para pesquisar
imported>Gabriel.borges
imported>Gabriel.borges
Linha 4: Linha 4:


== Fluxo de Procedimentos ==
== Fluxo de Procedimentos ==
[[Arquivo:Fluxos dos Tipos Receita - Receita de Serviço.png|750px|center|Procedimentos contábeis para Material de Consumo]]
[[Arquivo:Fluxos dos Tipos Receita - Receita de Serviço (1).png|750px|center|Procedimentos contábeis para Material de Consumo]]


== Contabilização ==
== Contabilização ==

Edição das 13h39min de 19 de dezembro de 2013

Definição

Tipo de receita de caráter não tributário, constituindo-se em ato de penalidade de natureza pecuniária aplicado pela Administração Pública aos seus administrados. Podem decorrer do descumprimento de preceitos específicos previsto na legislação, ou de mora pelo não pagamento das obrigações principais ou acessórias nos prazos previstos.

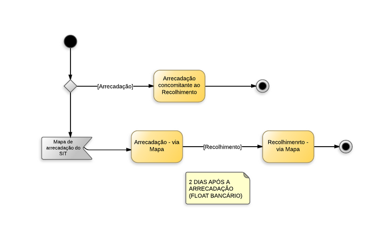
Fluxo de Procedimentos

Procedimentos contábeis para Material de Consumo

Contabilização

A tabela abaixo apresenta os mecanismos usados no SIGEFES para executar os procedimentos contábeis ilustrados no diagrama acima:

Procedimento Contábil Documento Operação Patrimonial / Evento UG1 UG2
Arrecadação – via Mapa Guia de Recolhimento Orçamentária Operação Patrimonial (14)

Arrecadação via mapa –
rede bancária de arrecadação.
Eventos de Sistema
660027, 780016

UG que recebe multa e juros. N/A
Recolhimento – via Mapa Guia de Recolhimento Orçamentária Operação Patrimonial (11)

Transferência rede bancária
arrecadação para Conta Única
Eventos de Sistema
780001

UG que recebe multa e juros. N/A
Arrecadação Concomitante
ao Recolhimento.
Guia de Recolhimento Orçamentária Operação Patrimonial (14)

Arrecadação concomitante ao Recolhimento
– via depósito em Conta Única.
Eventos de Sistema
660027, 780003

UG que recebe multa e juros N/A