Inserir Pessoa Física: mudanças entre as edições
Ir para navegação
Ir para pesquisar
imported>Admin (Criou página com 'Ao selecionar esta transação o sistema exibe a tela: ---- imagem: inserir domicilio bancario ug.png ---- ==Passo a passo== {| class="wikitable" |- ! Sequência ! Camp...') |
imported>Admin Sem resumo de edição |
||
| Linha 3: | Linha 3: | ||
---- | ---- | ||
[[imagem: inserir | [[imagem: inserir pessoa fisica.png]] | ||
---- | ---- | ||
Edição das 16h03min de 12 de novembro de 2013
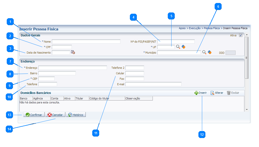
Ao selecionar esta transação o sistema exibe a tela:
Passo a passo
| Sequência | Campo | Descrição |
|---|---|---|
| 1 | Nome | Informe o nome da pessoa física. |
| 2 | CPF | Informe o CPF. |
| 3 | Data de Nascimento | Informe a data de nascimento da pessoa física. |
| 4 | Nº do PIS/PASEP/NIT | Informe o número do PIS/PASEP/NIT. |
| 5 | UF | Informe ou selecione a unidade federativa clicando sobre o ícone lupa. |
| 6 | Município | Informe ou selecione o município clicando sobre o ícone lupa. |
| 7 | Endereço | Informe o endereço completo. |
| 8 | Bairro | Informe o bairro. |
| 9 | CEP | Informe o código de endereçamento postal. |
| 10 | Telefone | Informe o telefone inclusive o DDD. |
| 11 | Celular | Campos opcionais e complementares. |
| 12 | Inserir | Clique no botão inserir para a inclusão do(s)domicílio(s) bancário(s) da pessoa física. |
| 13 | Confirmar | Clique no botão confirmar para a inclusão do registro de pessoa física. |
| 14 | Cancelar | No caso de desistência do processo clique no botão cancelar. |
