Inserir Pessoa Física: mudanças entre as edições
Ir para navegação
Ir para pesquisar
imported>Alexandre Sem resumo de edição |
imported>Alexandre |
||
| Linha 86: | Linha 86: | ||
==Navegação== | ==Navegação== | ||
* '''''[[Sistema Computacional]]''''' | |||
* '''''[[ | ** '''''[[Manual de Usuário]]''''' | ||
** '''''[[Apoio Execução]]''''' | *** '''''[[Apoio]]''''' | ||
*** '''''[[Pessoa Física]]''''' | **** '''[[Apoio Execução]]''' | ||
**** '''[[ | ***** '''[[Ação de Ordem Bancária]]''' | ||
***** '''[[Agência]]''' | |||
***** '''[[Banco]]''' | |||
***** '''[[CNAE]]''' | |||
***** '''[[Código de GRU]]''' | |||
***** '''[[Documento Referência]]''' | |||
***** '''[[Código de Receita]]''' | |||
***** '''[[Concessionária]]''' | |||
***** '''[[Credor Genérico]]''' | |||
***** '''[[Domicílio Bancário da UG]]''' | |||
***** '''[[Inscrição Genérica]]''' | |||
***** '''[[Origem de Material]]''' | |||
***** '''[[Pessoa Física]]''' | |||
****** '''[[Inserir Pessoa Física]]''' | |||
***** '''[[Pessoa Jurídica]]''' | |||
***** '''[[Plano Interno]]''' | |||
***** '''[[Procedimento Bancário]]''' | |||
***** '''[[Processo]]''' | |||
***** '''[[Qualificador Bancário]]''' | |||
***** '''[[Retorno de Ordem Bancária]]''' | |||
***** '''[[Tipo de Contrato]]''' | |||
***** '''[[Tipo de Documento de Referência]]''' | |||
***** '''[[Tipo de Credor Genérico]]''' | |||
***** '''[[Tipo de Domicílio Bancário]]''' | |||
***** '''[[Tipo de Inscrição Genérica]]''' | |||
***** '''[[Modalidade de Licitação]]''' | |||
***** '''[[Tipo de Reserva]]''' | |||
***** '''[[Unidade Gestora]]''' | |||
Edição das 20h44min de 3 de novembro de 2014
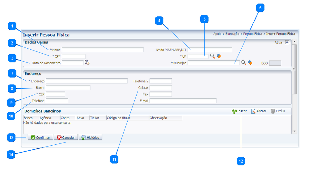
Ao selecionar esta transação o sistema exibe a tela:
Passo a passo
| Sequência | Campo | Descrição |
|---|---|---|
| 1 | Nome | Informe o nome da pessoa física. |
| 2 | CPF | Informe o CPF. |
| 3 | Data de Nascimento | Informe a data de nascimento da pessoa física. |
| 4 | Nº do PIS/PASEP/NIT | Informe o número do PIS/PASEP/NIT. |
| 5 | UF | Informe ou selecione a unidade federativa clicando sobre o ícone lupa. |
| 6 | Município | Informe ou selecione o município clicando sobre o ícone lupa. |
| 7 | Endereço | Informe o endereço completo. |
| 8 | Bairro | Informe o bairro. |
| 9 | CEP | Informe o código de endereçamento postal. |
| 10 | Telefone | Informe o telefone inclusive o DDD. |
| 11 | Celular | Campos opcionais e complementares. |
| 12 | Inserir | Clique no botão inserir para a inclusão do(s)domicílio(s) bancário(s) da pessoa física. |
| 13 | Confirmar | Clique no botão confirmar para a inclusão do registro de pessoa física. |
| 14 | Cancelar | No caso de desistência do processo clique no botão cancelar. |
- Sistema Computacional
- Manual de Usuário
- Apoio
- Apoio Execução
- Ação de Ordem Bancária
- Agência
- Banco
- CNAE
- Código de GRU
- Documento Referência
- Código de Receita
- Concessionária
- Credor Genérico
- Domicílio Bancário da UG
- Inscrição Genérica
- Origem de Material
- Pessoa Física
- Pessoa Jurídica
- Plano Interno
- Procedimento Bancário
- Processo
- Qualificador Bancário
- Retorno de Ordem Bancária
- Tipo de Contrato
- Tipo de Documento de Referência
- Tipo de Credor Genérico
- Tipo de Domicílio Bancário
- Tipo de Inscrição Genérica
- Modalidade de Licitação
- Tipo de Reserva
- Unidade Gestora
- Apoio Execução
- Apoio
- Manual de Usuário