Inserir Pessoa Física: mudanças entre as edições
Ir para navegação
Ir para pesquisar
imported>Alexandre Sem resumo de edição |
imported>Alexandre Sem resumo de edição |
||
| Linha 55: | Linha 55: | ||
|} | |} | ||
[[imagem: idb.png| | [[imagem: idb.png|500px|]] | ||
{| class="wikitable" | {| class="wikitable" | ||
|- | |- | ||
Edição das 13h44min de 16 de dezembro de 2014
Passo a passo
| Sequência | Campo | Descrição |
|---|---|---|
| 1 | Banco | Informe ou selecione o código do banco clicando sobre o ícone lupa. |
| 2 | Agência | Informe ou selecione o código da agência bancária clicando sobre o ícone lupa. |
| 3 | Procedimento Bancário | Indica que este domicílio bancário terá um procedimento bancário específico. |
| 4 | Conta/DV | Informe o número da conta bancário e seu respectivo dígito verificador. |
| 5 | Observação | Informe o propósito da conta bancária. |
| 6 | Status | Selecione a situação da conta. |
| 7 | Esta pessoa é titular da conta | Caso a pessoa física não seja a o titular do domicílio bancário, a caixa de seleção
correspondente deverá ser desmarcada para que o titular seja informado. |
| 8 | Botão Confirmar | Efetiva a inclusão do domicílio bancário. |
| 9 | Botão Cancelar | Não efetiva a inclusão do domicílio bancário. |
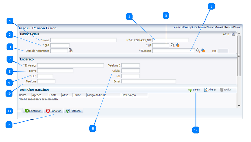
| Sequência | Campo | Descrição |
|---|---|---|
| 1 | Nome | Informe o nome da pessoa física. |
| 2 | CPF | Informe o CPF. |
| 3 | Data de Nascimento | Informe a data de nascimento da pessoa física. |
| 4 | Nº do PIS/PASEP/NIT | Informe o número do PIS/PASEP/NIT. |
| 5 | UF | Informe ou selecione a unidade federativa clicando sobre o ícone lupa. |
| 6 | Município | Informe ou selecione o município clicando sobre o ícone lupa. |
| 7 | Endereço | Informe o endereço completo. |
| 8 | Bairro | Informe o bairro. |
| 9 | CEP | Informe o código de endereçamento postal. |
| 10 | Telefone | Informe o telefone inclusive o DDD. |
| 11 | Celular | Campos opcionais e complementares. |
| 12 | Inserir | Clique no botão inserir para a inclusão do(s)domicílio(s) bancário(s) da pessoa física. |
| 13 | Confirmar | Clique no botão confirmar para a inclusão do registro de pessoa física. |
| 14 | Cancelar | No caso de desistência do processo clique no botão cancelar. |
- Sistema Computacional
- Manual de Usuário
- Apoio
- Apoio Execução
- Ação de Ordem Bancária
- Agência
- Banco
- CNAE
- Código de GRU
- Documento Referência
- Código de Receita
- Concessionária
- Credor Genérico
- Domicílio Bancário da UG
- Inscrição Genérica
- Observação Padrão
- Origem de Material
- Pessoa Física
- Pessoa Jurídica
- Plano Interno
- Procedimento Bancário
- Processo
- Qualificador Bancário
- Retorno de Ordem Bancária
- Tipo de Contrato
- Tipo de Documento de Referência
- Tipo de Credor Genérico
- Tipo de Domicílio Bancário
- Tipo de Inscrição Genérica
- Modalidade de Licitação
- Tipo de Reserva
- Unidade Gestora
- Apoio Execução
- Apoio
- Manual de Usuário