Terrenos - Saídas

De Wiki Siafe
Ir para navegação Ir para pesquisar

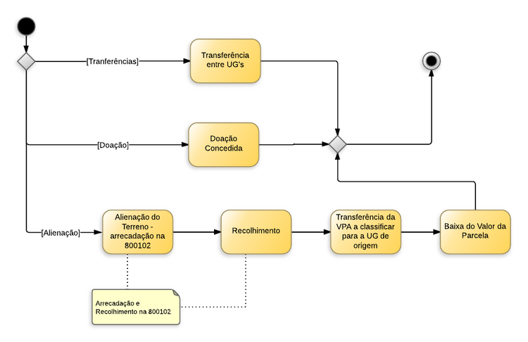
Fluxo de Procedimentos

Terreno para Revenda SUPPIN - Terrenos para Revenda - Saída.png

Contabilização

A tabela abaixo apresenta os mecanismos usados no SIAFE-TO para executar os procedimentos contábeis ilustrados no diagrama acima.

Procedimento Contábil Documento Operação Patrimonial / Evento UG1 UG2
Transferências Recebidas Nota Patrimonial Operação Patrimonial (31/14)

Transferência de Terrenos para outra UG do Estado

UG transferiu o bem UG recebeu o bem
Doação Concedida Nota Patrimonial Operação Patrimonial (31)

Doação Concedida a Município

UG que doou o bem N/A
Doação Concedida Nota Patrimonial Operação Patrimonial (31/14)

Doação Concedida a Outra UG
do Estado

UG que doou o bem UG que recebeu o bem
Alienação do Terreno – Arrecadação na 800102 Guia de Recolhimento Operação Patrimonial (11+78)

Arrecadação da receita orçamentária com alienação de imóvel, via Mapa
Eventos de Sistema
660027

UG executora N/A
Recolhimento Guia de Recolhimento Operação Patrimonial (11+78)

Recolhimento da Receita Orçamentária com Alienação de Terrenos, via Mapa

UG executora N/A
Arrecadação - sem reconhecimento prévio - via Mapa Guia de Recolhimento Operação Patrimonial (11)

Arrecadação - sem reconhecimento prévio - via Mapa
Evento Complementar
780016
Eventos de Sistema
660027

UG executora N/A
Recolhimento - via Mapa Guia de Recolhimento Operação Patrimonial (11)

Recolhimento - via Mapa
Evento Complementar
780001

UG executora N/A
Transferência da VPA a classificar para a UG de Origem Nota Patrimonial Operação Patrimonial (24/32)

Transferência da VPA a Classificar para a UG Alienante

800102 UG que tem a propriedade do imóvel alienado
Baixa do valor da parcela Nota Patrimonial Operação Patrimonial (21)

Baixa do Crédito a Receber em virtude de pagamento realizado

UG que tem a propriedade do imóvel alienado N/A