Imóveis de Uso Comum do Povo

De Wiki Siafe
Ir para navegação Ir para pesquisar

Definição

Bens de uso comum do povo pode ser entendido como os de domínio público, construídos ou não por pessoas jurídicas de direito público. Está à disposição da coletividade para o seu uso indiscriminado. Para o uso normal não depende de autorização como, por exemplo, as ruas, as praças, as praias.

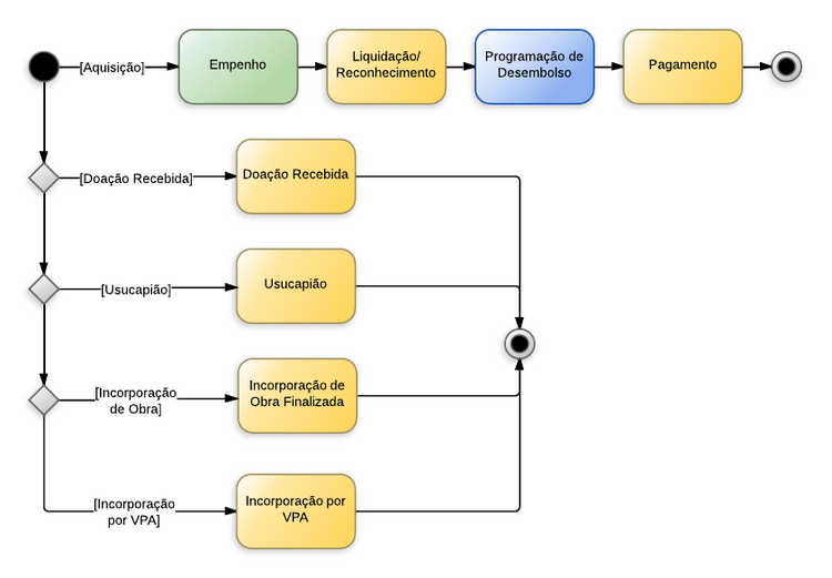
Fluxo de Procedimentos - Entradas

Procedimentos contábeis para Material de Consumo

Contabilização

A tabela abaixo apresenta os mecanismos usados no sistema para executar os procedimentos contábeis ilustrados no diagrama acima.


Procedimento Contábil Documento Operação Patrimonial / Evento UG1 UG2
Empenho Nota de Empenho Eventos de Sistema

660012, 660015, 880003, 880007

UG Executora N/A
Liquidação e Reconhecimento Nota de Liquidação Operação Patrimonial (12)

Reconhecimento da obrigação e incorporação do ativo
Eventos de Sistema
660018, 780005, 880006

UG Executora N/A
Programação de Desembolso Programação de Desembolso
Orçamentária
Eventos de Sistema

770001, 770002

UG Executora N/A
Pagamento Ordem Bancária Orçamentária Operação Patrimonial (21)

Pagamento da despesa empenhada
e liquidada no Exercício Atual
Eventos de Sistema
660023, 770012, 770013, 880002

UG Executora N/A
Doação Recebida Nota Patrimonial Operação Patrimonial (14)

Doação recebida da União, Consórcio Público, Instituição Multigovernamental, Estado, Município, Pessoa Física e Instituição Privada

UG que recebeu a doação N/A
Usucapião Nota Patrimonial Operação Patrimonial (14)

Incorporação por Usucapião

UG que incorporou o imóvel N/A
Incorporação da obra finalizada Nota Patrimonial Operação Patrimonial (10)

Incorporação da obra finalizada
Tipo Patrimonial Obras e Instalações
Operação Patrimonial (01)
Reclassificação do imóvel após a
finalização da obra
(transf. p/ a conta apropriada)

UG que incorporou a obra N/A
Incorporação por VPA Nota Patrimonial Operação Patrimonial (14)

Incorporação de imóvel localizado
por meio de inventário

UG que incorporou o imóvel N/A